PC-03 ()
PC-03
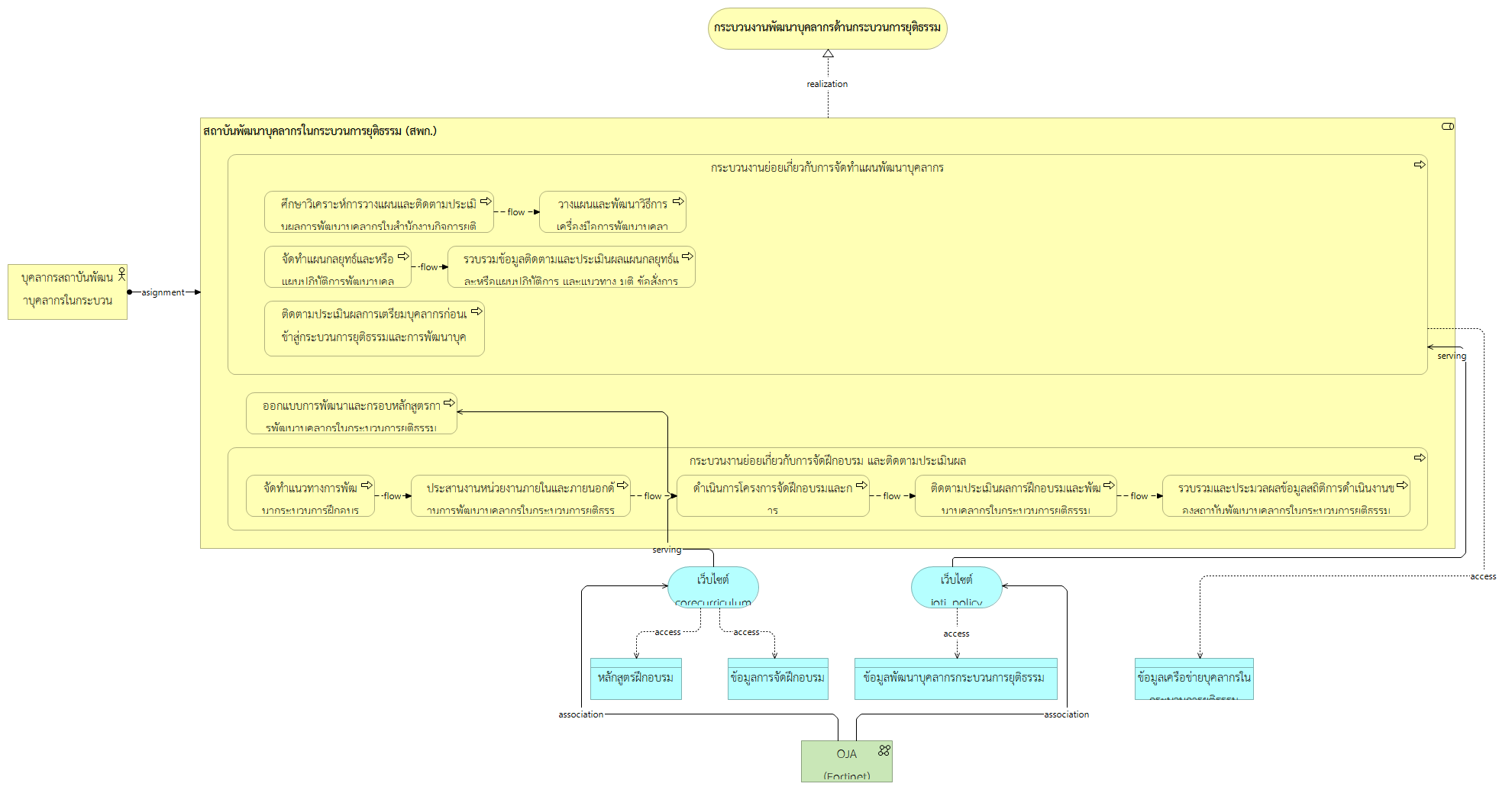
กระบวนงานพัฒนาบุคลากรด้านกระบวนการยุติธรรม
สถาบันพัฒนาบุคลากรในกระบวนการยุติธรรม (สพก.)
กระบวนงานย่อยเกี่ยวกับการจัดทำแผนพัฒนาบุคลากร
ศึกษาวิเคราะห์การวางแผนและติดตามประเมินผลการพัฒนาบุคลากรในสำนักงานกิจการยุติธรรม
วางแผนและพัฒนาวิธีการ เครื่องมือการพัฒนาบุคลากร
จัดทำแผนกลยุทธ์และหรือแผนปฏิบัติการพัฒนาบุคลากร
รวบรวมข้อมูลติดตามและประเมินผลแผนกลยุทธ์และหรือแผนปฏิบัติการ และแนวทาง มติ ข้อสั่งการ
ติดตามประเมินผลการเตรียมบุคลากรก่อนเข้าสู่กระบวนการยุติธรรมและการพัฒนาบุคลากรในกระบวนการยุติธรรม
ออกแบบการพัฒนาและกรอบหลักสูตรการพัฒนาบุคลากรในกระบวนการยุติธรรม
กระบวนงานย่อยเกี่ยวกับการจัดฝึกอบรม และติดตามประเมินผล
จัดทำแนวทางการพัฒนากระบวนการฝึกอบรม
ดำเนินการโครงการจัดฝึกอบรมและการ พัฒนาบุคลากรในกระบวนการยุติธรรม
ติดตามประเมินผลการฝึกอบรมและพัฒนาบุคลากรในกระบวนการยุติธรรม
รวบรวมและประมวลผลข้อมูลสถิติการดำเนินงานของสถาบันพัฒนาบุคลากรในกระบวนการยุติธรรม
ประสานงานหน่วยงานภายในและภายนอกด้านการพัฒนาบุคลากรในกระบวนการยุติธรรม
เว็บไซต์ joti_policy (www.oja.go.th)
เว็บไซต์ corecurriculum (www.oja.go.th)
บุคลากรสถาบันพัฒนาบุคลากรในกระบวนการยุติธรรม (สพก.)
หลักสูตรฝึกอบรม
ข้อมูลการจัดฝึกอบรม
ข้อมูลพัฒนาบุคลากรกระบวนการยุติธรรม
OJA (Fortinet)
ข้อมูลเครือข่ายบุคลากรใน กระบวนการยุติธรรม
สถาบันพัฒนาบุคลากรในกระบวนการยุติธรรม (สพก.) กระบวนงานย่อยเกี่ยวกับการจัดทำแผนพัฒนาบุคลากร
สถาบันพัฒนาบุคลากรในกระบวนการยุติธรรม (สพก.) ออกแบบการพัฒนาและกรอบหลักสูตรการพัฒนาบุคลากรในกระบวนการยุติธรรม
สถาบันพัฒนาบุคลากรในกระบวนการยุติธรรม (สพก.) กระบวนงานย่อยเกี่ยวกับการจัดฝึกอบรม และติดตามประเมินผล
สถาบันพัฒนาบุคลากรในกระบวนการยุติธรรม (สพก.) กระบวนงานพัฒนาบุคลากรด้านกระบวนการยุติธรรม
กระบวนงานย่อยเกี่ยวกับการจัดทำแผนพัฒนาบุคลากร ศึกษาวิเคราะห์การวางแผนและติดตามประเมินผลการพัฒนาบุคลากรในสำนักงานกิจการยุติธรรม
กระบวนงานย่อยเกี่ยวกับการจัดทำแผนพัฒนาบุคลากร วางแผนและพัฒนาวิธีการ เครื่องมือการพัฒนาบุคลากร
กระบวนงานย่อยเกี่ยวกับการจัดทำแผนพัฒนาบุคลากร จัดทำแผนกลยุทธ์และหรือแผนปฏิบัติการพัฒนาบุคลากร
กระบวนงานย่อยเกี่ยวกับการจัดทำแผนพัฒนาบุคลากร รวบรวมข้อมูลติดตามและประเมินผลแผนกลยุทธ์และหรือแผนปฏิบัติการ และแนวทาง มติ ข้อสั่งการ
กระบวนงานย่อยเกี่ยวกับการจัดทำแผนพัฒนาบุคลากร ติดตามประเมินผลการเตรียมบุคลากรก่อนเข้าสู่กระบวนการยุติธรรมและการพัฒนาบุคลากรในกระบวนการยุติธรรม
กระบวนงานย่อยเกี่ยวกับการจัดทำแผนพัฒนาบุคลากร ข้อมูลเครือข่ายบุคลากรใน กระบวนการยุติธรรม
ศึกษาวิเคราะห์การวางแผนและติดตามประเมินผลการพัฒนาบุคลากรในสำนักงานกิจการยุติธรรม วางแผนและพัฒนาวิธีการ เครื่องมือการพัฒนาบุคลากร
จัดทำแผนกลยุทธ์และหรือแผนปฏิบัติการพัฒนาบุคลากร รวบรวมข้อมูลติดตามและประเมินผลแผนกลยุทธ์และหรือแผนปฏิบัติการ และแนวทาง มติ ข้อสั่งการ
กระบวนงานย่อยเกี่ยวกับการจัดฝึกอบรม และติดตามประเมินผล จัดทำแนวทางการพัฒนากระบวนการฝึกอบรม
กระบวนงานย่อยเกี่ยวกับการจัดฝึกอบรม และติดตามประเมินผล ดำเนินการโครงการจัดฝึกอบรมและการ พัฒนาบุคลากรในกระบวนการยุติธรรม
กระบวนงานย่อยเกี่ยวกับการจัดฝึกอบรม และติดตามประเมินผล ติดตามประเมินผลการฝึกอบรมและพัฒนาบุคลากรในกระบวนการยุติธรรม
กระบวนงานย่อยเกี่ยวกับการจัดฝึกอบรม และติดตามประเมินผล รวบรวมและประมวลผลข้อมูลสถิติการดำเนินงานของสถาบันพัฒนาบุคลากรในกระบวนการยุติธรรม
กระบวนงานย่อยเกี่ยวกับการจัดฝึกอบรม และติดตามประเมินผล ประสานงานหน่วยงานภายในและภายนอกด้านการพัฒนาบุคลากรในกระบวนการยุติธรรม
จัดทำแนวทางการพัฒนากระบวนการฝึกอบรม ประสานงานหน่วยงานภายในและภายนอกด้านการพัฒนาบุคลากรในกระบวนการยุติธรรม
ดำเนินการโครงการจัดฝึกอบรมและการ พัฒนาบุคลากรในกระบวนการยุติธรรม ติดตามประเมินผลการฝึกอบรมและพัฒนาบุคลากรในกระบวนการยุติธรรม
ติดตามประเมินผลการฝึกอบรมและพัฒนาบุคลากรในกระบวนการยุติธรรม รวบรวมและประมวลผลข้อมูลสถิติการดำเนินงานของสถาบันพัฒนาบุคลากรในกระบวนการยุติธรรม
ประสานงานหน่วยงานภายในและภายนอกด้านการพัฒนาบุคลากรในกระบวนการยุติธรรม ดำเนินการโครงการจัดฝึกอบรมและการ พัฒนาบุคลากรในกระบวนการยุติธรรม
เว็บไซต์ joti_policy (www.oja.go.th) กระบวนงานย่อยเกี่ยวกับการจัดทำแผนพัฒนาบุคลากร
เว็บไซต์ joti_policy (www.oja.go.th) ข้อมูลพัฒนาบุคลากรกระบวนการยุติธรรม
เว็บไซต์ corecurriculum (www.oja.go.th) ออกแบบการพัฒนาและกรอบหลักสูตรการพัฒนาบุคลากรในกระบวนการยุติธรรม
เว็บไซต์ corecurriculum (www.oja.go.th) หลักสูตรฝึกอบรม
เว็บไซต์ corecurriculum (www.oja.go.th) ข้อมูลการจัดฝึกอบรม
บุคลากรสถาบันพัฒนาบุคลากรในกระบวนการยุติธรรม (สพก.) สถาบันพัฒนาบุคลากรในกระบวนการยุติธรรม (สพก.)
OJA (Fortinet) เว็บไซต์ joti_policy (www.oja.go.th)
OJA (Fortinet) เว็บไซต์ corecurriculum (www.oja.go.th)